février 2023
Nous sommes quatre étudiants ingénieurs en dernière année à Polytech Nice Sophia, spécialisés en Architecture Logiciel :
Les projets modernes sont souvent construits, testés et déployés automatiquement grâce à l’utilisation de pipelines CI/CD. Ces pipelines sont composés de plusieurs jobs, et ces jobs de plusieurs étapes, qui peuvent produire ou nécessiter des artefacts pour s’exécuter. Cependant, ces dépendances peuvent ne pas être explicitement définies, ce qui peut entraîner des erreurs lors de l’exécution du pipeline. Par exemple, si un artefact est modifié entre l’exécution de deux jobs, cela peut provoquer des erreurs dans les jobs dépendants. Il est donc important de comprendre comment identifier ces dépendances pour améliorer la qualité et la fiabilité des pipelines CI/CD.
La motivation derrière est ainsi de comprendre comment les dépendances entre les différents jobs et étapes d’un pipeline CI/CD peuvent être identifiés afin d’éviter les erreurs lors de l’exécution d’un pipeline, ce qui permettrait d’économiser du temps de build/déploiement qui peuvent engendrer des coûts financier. En utilisant une analyse des dépendances, il est possible d’identifier les erreurs potentielles avant qu’elles ne se produisent.
L’intérêt de ce projet d’étude est de pouvoir comprendre les dépendances entre les différentes étapes d’un pipeline CI/CD. Cela permettrait de savoir si un changement apporté à un artefact (modification ou suppression) aurait un impact sur l’exécution du pipeline ou si un pipeline échouerait à cause d’une dépendance requise à une étape qui est générée par une étape ultérieure.
Nous allons nous demander dans cette étude s’il est possible de déterminer avec certitude si une chaîne CI/CD va échouer ou réussir en effectuant une analyse statique du pipeline ?
Ce qui nous amènera à nous poser les sous questions suivantes :
Pour nous aider dans cette étude, nous avons décidé d’analyser les articles suivants :
Nous avons sélectionné des projets open source sur Github de tailles différentes pour déterminer si la taille du projet a une influence sur les dépendances dans les pipelines. Nous avons également choisi les projets en fonction de leur taille et du nombre de pipelines qu’ils proposent.Nous avons retenus certains projets qui respectait nos conditions de recherches :
Nous avons émis plusieurs hypothèses en amont que nous allons démontrer suite à nos expériences et nos résultats.
Nous pensons que nous pouvons détecter des patterns de dépendances répétitifs entre différentes chaînes CI/CD. En effet, nos expériences antérieures montrent que les chaînes CI/CD sont souvent composées de phases de test, de construction et de déploiement, et il est probable que certains besoins en dépendances se répètent dans ces phases.
Nous estimons que l’analyse d’un pipeline doit être effectuée en deux étapes distinctes, à savoir l’analyse intra-job et l’analyse inter-job. En isolant les cas examinés, nous pourrons mieux comprendre les erreurs liées aux dépendances au sein d’un même job et aux dépendances provenant de jobs antérieurs, ce qui facilitera l’interprétation de l’analyse.
Nous considérons qu’un graphe de dépendance est une représentation efficace pour analyser les pipelines CI/CD. Les graphes sont facilement compréhensibles et permettent de visualiser les dépendances de manière claire et concise, ce qui en facilite l’analyse et l’interprétation.
Il est possible qu’un service externe puisse interagir avec les pipelines et causer des incohérences lors de l’analyse statique de la chaîne CI/CD.
Dans un premier temps, nous avons examiné une seule facette des pipelines : la dépendance inter-job. Nous avons analysé un grand nombre de répertoires Github pour tenter d’identifier des patterns remarquables. Nous avons également essayé de créer manuellement des graphiques de dépendances pour comprendre les interactions entre les jobs. Cependant, nous avons constaté que chaque pipeline était différent en termes de conception, ce qui nous a incité à chercher un pattern distinct, notamment de chercher une utilisation de Github Action et à baser la suite de nos recherches sur ce modèle dans les répertoires Github.
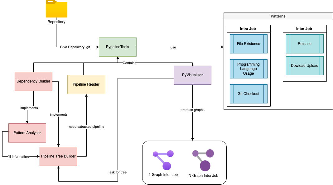
Nous avons développé un outil permettant de réitérer notre première expérience sur des projets quelconque. Le but était de créer un outil d’analyse statique et dans vérifier l’efficacité en comparant les graphes obtenus avec des graphes construits manuellement.
Notre outil d’analyse de pipelines a été conçu pour identifier les problèmes de dépendances entre les tâches et au sein des tâches avant l’envoi de la pipeline. Il prend en entrée n’importe quel répertoire Github et tente d’extraire les pipelines de celui-ci. L’analyse comprend deux étapes : l’analyse intra-tâche et l’analyse inter-tâche. Pour chaque étape, l’analyseur utilise des modèles prédéfinis pour établir les dépendances. Une fois l’analyse terminée, plusieurs graphes sont mis à disposition : un graphe inter-tâche en format PNG et un nombre de graphes intra-tâche correspondant au nombre de tâches présentes dans la pipeline.

python3 -m pip install -r requirements.txt
python3 main.py <path/to/config.yml>
Fichier de configuration YAML
projects:
name_project1:
git_url: "https://github.com/user/project1.git"
actions:
- "build.yml" # Parse only .github/worklofws/build.yml
name_project2:
git_url: "https://github.com/user/project2.git"
Les graphes sont accessibles depuis le dossier results
Nous avons utilisé Python pour faciliter d’écriture et la manipulation des dictionnaires. De plus nous avions besoin d’une librairie graphique pour représenter visuellement les dépendances, c’est pourquoi nous avons choisi Graphiz
Nous avons découvert plusieurs motifs récurrents dans nos études de pipelines. Le premier que nous avons identifié est le motif de Upload/Download, qui se compose de deux actions GitHub : “actions/upload-artifact” et “actions/download-artifact”.
En étudiant ces différentes pipelines, nous avons identifié d’autres patterns de dépendances:
Présence de fichiers : Nous avons observé que plusieurs pipelines interagissent avec des fichiers provenant du répertoire Github en cours, par exemple en utilisant un fichier package.json pour exécuter des commandes dans la pipeline. Ce schéma permet de détecter l’absence de fichiers.
Exemples
- name: "Check out Git repository" uses: actions/checkout@5a4ac9002d0be2fb38bd78e4b4dbde5606d7042f - name: "Execute smoke test on Docker" run: docker-compose -f docker-compose.test.yml up --exit-code-from sut
- name: Install dependencies run: npm install - name: Build Tailwind CSS run: npm run build - name: Test run: npm run test - name: Lint run: npm run style
Programming language Usage : Nous avons également remarqué que pour exécuter certaines commandes, les tâches en cours sont obligées d’intégrer des versions de certains langages via des actions Github pour pouvoir automatiser les étapes de compilation, de test et de déploiement d’un projet. Il nous a semblé intéressant de les identifier comme des dépendances, car de nombreux projets que nous avons sélectionnés en comportent. Ces actions github sont de la forme : actions/setup-
Exemple
- name: Use Node.js uses: actions/setup-node@v3 # Setup node to access to npm - name: Install dependencies run: npm install # Install the dependencies of the project
Checkout : En examinant les étapes d’une tâche, nous avons constaté que l’utilisation d’une action Github checkout était presque systématique. Cela permet à la tâche d’accéder au projet en cours. Il est donc important de considérer ce checkout comme une dépendance, car si les actions suivantes doivent manipuler des fichiers appartenant au projet, elles ont besoin d’y avoir accès.
Exemple
- name: checkout uses: actions/checkout@v3 # Give access to the repository
Nous avons analysé des pipelines de grande envergure et constaté que les graphes de dépendances qui les représentent étaient difficiles à interpréter lorsqu’ils étaient complexes et couvraient à la fois les dépendances intra-job et inter-job. Pour remédier à ce problème, nous avons décidé de diviser les graphes en deux parties distinctes : un graphe représentant les interactions entre les différents jobs, et un ensemble de graphes intra-job correspondant chacun au détail d’un job présent dans le pipeline.
Nous avons donc modélisé nos graphes grâce à un outil que nous avons créé. Ces graphes permettent d’avoir un aperçu du flow du pipeline ainsi que des dépendances entre chaque step ou chaque job avec les patterns identifiés. Nous allons pouvoir essayer de répondre aux questions que l’on s’est posées.
Nous allons décomposer cette analyse en 2 parties :
Le premier graphique montre le pipeline d’Audacity avec 3 jobs indépendants. Le Job “package_macos” dépend de 2 autres jobs en parallèle “build_macos_intel” et “build_macos_arm64”. Chacun de ces jobs upload un artefact qui est téléchargé par “package_macos”. La dépendance est claire et directe.
Le deuxième graphique montre un problème où un des artefacts n’a pas été uploadé, ce qui a entraîné une erreur indiquant que “package_macos” a besoin d’un artefact “macos-arm64” qui n’a pas été uploadé pendant l’exécution du pipeline. Cela nous a montré que des systèmes externes tels que les images Docker Hub ou les dépôts d’artefacts peuvent interagir avec notre système et affecter notre analyse sur le bon fonctionnement du pipeline. Pour gérer ces incertitudes, nous avons établi un degré d’erreur qui nous permet de déterminer ce qui peut être déterminé de manière statique et ce qui ne peut pas l’être.
Le degré “warning” permet d’alerter que l’utilisation d’une dépendance dans un job du pipeline n’a pas été générée à l’intérieur de celui-ci.

Le degré “error” permet de signaler qu’une étape essentielle dans la génération ou la modification de l’artéfact est manquante, ou que l’ordre n’est pas respecté.

- name: Install dependencies run: npm install - name: Build Tailwind CSS run: npm run build - name: Test run: npm run test - name: Lint run: npm run style
Le graphique ci-dessus représente le job build du pipeline ci-stable pour le projet TailWindCSS. Il montre les différentes étapes séquentielles du processus sous forme de rectangles. Cependant, ce graphique est généré avec une erreur. Nous avons supprimé le fichier package.json du projet et, comme le montre le graphique, chaque étape dépend de ce fichier pour fonctionner en utilisant la commande NPM. Cette dépendance est implicite, car la pipeline est construite à partir de commandes NPM.
Lors de nos expérimentations, nous avons pu constater que certaines dépendances pouvaient venir de systèmes externes à la chaîne CI /CD et ainsi induire des erreurs dans notre analyse. Ainsi, pour distinguer les erreurs pouvant être induites par des oublis de celles provoquer par l’utilisation de systèmes externes, il nous a fallu déclarer un degré d’incertitude. Ce degré d’incertitude va montrer de simples warnings quand l’origine d’une dépendance peut venir d’un système externe. Ce système a ses limites notamment lorsque les graphes sont générés par l’outil dont la base de connaissance est limitée.
En analysant manuellement différents pipelines, nous avons pu trouver des schémas récurrents que nous considérons comme des patterns de dépendances. Ces patterns identifiés peuvent être présents sous différentes formes dans les pipelines aussi avons nous essayé de les abstraire. Toutefois, ces patterns ont été identifiés sur des pipelines GitHub Actions et peuvent être différents sur d’autres types de pipelines et ne sont pas les seuls pouvant exister.
Les graphes peuvent être un moyen efficace de représenter les dépendances d’un pipeline, car ils permettent une visualisation claire de l’enchaînement de jobs. Cependant, il est important de noter que trop d’informations peuvent rendre la tâche d’analyse très complexe et difficile à comprendre, ce qui peut limiter la quantité d’information qui peut être affichée. Il faut donc trouver un bon équilibre entre la quantité d’information affichée et la simplicité de la représentation pour garantir une compréhension claire et efficace des dépendances du pipeline. Une autre visualisation intéressante aurait pu être de lister les avertissements ou erreurs de manière concise, afin de ne pas submerger le lecteur d’information.
Notre outil d’analyse de pipelines semble donner des résultats cohérents et nous permet d’identifier les différents modèles que nous avons choisis. Les résultats facilitent la détection d’erreurs éventuelles liées à la mise en place ou au changement de la structure du pipeline, de plus l’outil permet d’avoir une vision globale du flux d’exécution du pipeline, ce qui facilite la compréhension du pipeline en termes d’interactions entre les jobs et au sein des jobs. Cependant, après avoir utilisé notre outil sur plusieurs répertoires différents, nous ne pouvons pas relever de nouveaux schémas récurrents. L’outil extrait les erreurs que nous avons identifiées et ne peut pas représenter les schémas qui ne lui ont pas été définis. De plus, nous nous sommes demandées si en remontant l’arborescence des commits liés au pipeline, notre outil aurait pu détecter des erreurs en avance. Nous avons donc cherché pour chaque projet l’historique de chaque pipeline et essayé de relancer notre outil pour voir s’il pouvait détecter des erreurs suite à des changements, cependant cela s’est avéré infructueux. En effet, aucun des changements apportés au pipeline ne comportaient d’erreur liée au modèle que nous identifions. Il est possible que cela soit dû à une pratique commune consistant à regrouper les commits lors d’ajout de nouvelles fonctionnalités en utilisant le principe de l’amend de Git, cela permet de maintenir un historique de commits plus propre et organisé. Nous avons donc cherché dans d’autres projets où nous étions sûrs qu’un de nos patterns existait, toutefois sans résultat. Les pipelines ne comportaient aucune erreur. Il est possible que cela soit dû à la pratique mentionnée ci-dessus qui rend difficile la détection d’erreurs liées aux modèles que nous avons choisis. Nous ne pouvons pas affirmer avec certitude si c’est simplement de la malchance ou si c’est un effet de cette pratique courante. Après avoir examiné différents répertoires GitHub, nous avons constaté que l’analyse des dépendances était utile uniquement lorsque nous ciblons le répertoire spécifique à étudier. Pour avoir des dépendances, il est nécessaire d’être sûr qu’au moins un pattern que nous avons pris en compte soit pris en charge dans la pipeline. Cela signifie-t-il que notre outil a été mal conçu ? Peut-être, car les patterns que nous avons choisis sont relatifs à nos choix. Nous pensons qu’il serait plus pertinent d’utiliser une IA, tel que décrit dans “Who broke the build?: automatically identifying changes that induce test failures in continuous integration at Google scale” pour comprendre les interactions. Cela permettrait de créer des graphes non liés aux patterns existants dans le projet en utilisant des modèles de clustering pour regrouper des pipelines, et des modèles d’apprentissage pour détecter les causes d’erreurs.
On se base sur des patterns pour simplifier l’analyse. L’outil implémenté a mis en lumière que d’appliquer un ensemble de règles n’est suffisant à moins peut-être de complexifier et nuancer ces règles. Cependant l’analyse manuelle s’avère efficace dans ses résultats bien que fastidieuse à réaliser. De ce fait, on pense qu’une analyse statique faite par IA pourrait offrir des résultats satisfaisants, ainsi qu’améliorer l’analyse des pipelines en s’adaptant à de nouveaux patterns.
Néanmoins nos expérimentations nous mènent à penser qu’il y aura toujours une incertitude liée à l’environnement d’exécution et aux systèmes externes avec lesquels on peut être amené à communiquer.
En résumé, notre objectif était de mettre en place une première solution pour détecter les erreurs dans les pipelines sans nécessiter leur exécution. Pour ce faire, nous avons mené une analyse des actions GitHub qui reposait sur deux types d’analyse :
L’analyse inter-job a été conçue pour garantir que les artefacts soient correctement gérés et utilisés entre les différents jobs du pipeline. Cette approche a permis de vérifier la cohérence des artefacts à l’aide du pattern upload-download, ce qui assure que les données sont transférées en toute sécurité entre les différents jobs du pipeline.
L’analyse intra-job, quant à elle, a été conçue pour vérifier la cohérence des fichiers utilisés à l’intérieur d’un même job. Pour ce faire, deux patterns différents ont été utilisés pour s’assurer que les fichiers sont utilisés de manière cohérente et que l’ordre du job de construction est correct.
Nous sommes convaincus que notre solution peut être encore plus efficace grâce à l’utilisation de l’intelligence artificielle dans le but de la rendre plus générique et évolutive.
Mining Metrics to Predict Component Failures
When Life Gives You Oranges: Detecting and Diagnosing Intermittent Job Failures at Mozilla
Job : Action décrite dans un pipeline, composée de plusieurs étapes.
Dépendance intra-job : Une dépendance entre deux étapes d’un même job
Dépendance inter-job : Une dépendance entre des étapes de deux jobs différents
